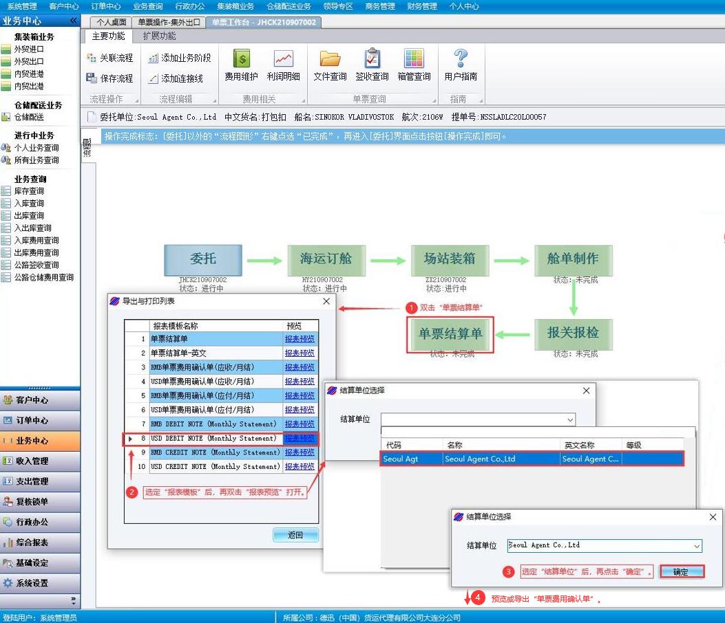
12、费用确认单

业务更新于2025-08-04

       无论是物流航运,还是外贸配送,每单业务操作完成之前,操作人员都要与客户进行应收应付费用的书面确认。

       航运通软件内置了“RMB/USD费用确认单(应收/应付-中英文)”表单模板,用户可通过 [工作台-单票结算单/单船结算单]操作使用。